View ProjeQtOr On SourceForge.net
ProjeQtOr - Project Management Tool
Support us on Capterra
OIN - Open Invention Network
ProjeQtOr free project management software - Workflow display - Page 2 - ProjeQtOr
 

Workflow display

More
08 Dec 2011 11:49 #7 by climb4fun
Replied by climb4fun on topic RE : Workflow display
FYI: I already deployed V1.8.2 in productiv environment and as well V1.8.3 in my test environment, but didn't have probleme mentioned in both enviroments.

Please Log in or Create an account to join the conversation.

More
08 Dec 2011 15:38 #8 by babynus
Replied by babynus on topic RE : Workflow display

tsorenson wrote: Is there any more information on this issue as I am experiencing the same thing. I have tried re-installing everything and still everything past the workflow diagram is not accessible. No scroll bars show up.

Did you change anything in status and/or workflow ?


It's an issue reported by several users but I have never been able to reproduce it.
I would like to be able to reproduce, to have first clues for a fixing.

Babynus
Administrator of ProjeQtOr web site

Please Log in or Create an account to join the conversation.

More
08 Dec 2011 18:41 #9 by tsorenson
Replied by tsorenson on topic RE : Workflow display
I noticed it prior to completely understanding how it worked but it never really triggered what was below the diagram until I printed the report. Now I am in the process of trying to make some changes but can't scroll all the way down to get to all of the settings. All that pops up is the diagram in the full pane. The scroll bar arrows show up but there is no actual scroll bar and the down arrow doesn't produce any result.

If I go into switched mode I can at least see a small part of the settings (there is more screen area) but the scroll bar will still not let me move down to look at them all.

Version 1.8.3 is installed and using Chrome/Safari/IE all produce the same result.

I can get you any information you would like to see...

Thanks for any help you can provide.

Please Log in or Create an account to join the conversation.

More
13 Nov 2012 17:23 #10 by Iaurkano
Replied by Iaurkano on topic Re: Workflow display
Hi all,

i searched for my issue and i found your topic.

so I have the same problem in 2.6.3 installed on an test environnement.

when i see Workflow, scroll bar appears but they are not permit to scroll the entire page , and i don't see all status, and the whole graphics.

I'm using IE 8 (the only browser allowed in my company). Application is deployed on WampServer under Windows XP.

Please Log in or Create an account to join the conversation.

More
13 Nov 2012 17:46 #11 by babynus
Replied by babynus on topic Re: Workflow display
Strange : this issue was fixed in V2.1.1 (see Ticket #504)

I tried on Track and Demo Databases and could not reproduce, using IE8 on Win XP.

Can you post print screen of what you get ?
Can you try changing user parameter "display history" ?
Can you try on demo Database if you produce the issue ?

Regards.

Babynus
Administrator of ProjeQtOr web site

Please Log in or Create an account to join the conversation.

More
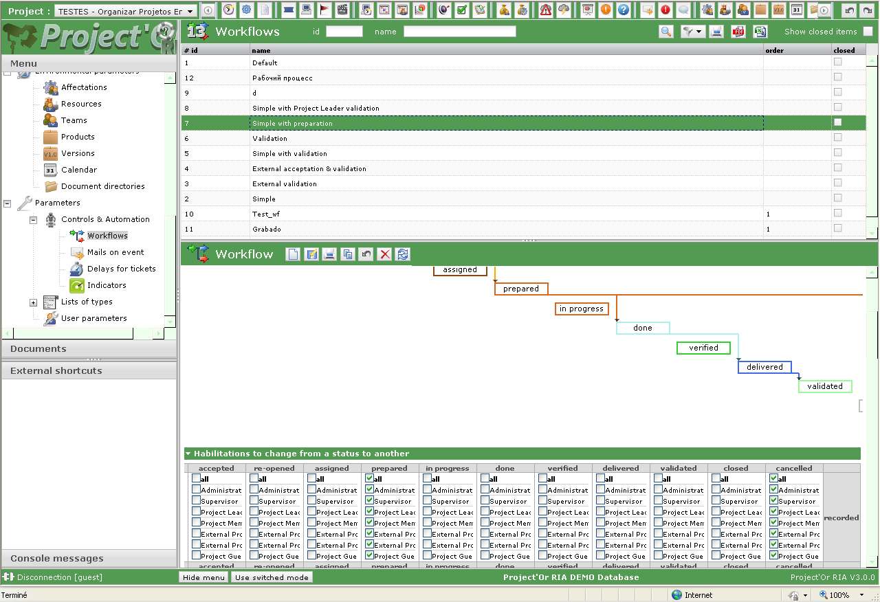
14 Nov 2012 08:38 #12 by Iaurkano
Replied by Iaurkano on topic Re: Workflow display
hi, thank's for your quick answer.

so i tried your demo, and i switch on the "display parameter", so i currently get the same problem on these two site. the problem is less important than without using history parametres but still present.

on horizontal part it works for status but not for the graphics where i can only see the validated status, and just the beginning of the close status, nothing more.

Regarding vertical part it works fine .

have a look in the attached jpg.



for the moment i can stay in this situation, nothing prevent me using your fabulous project management tool ... ;)
Attachments:

Please Log in or Create an account to join the conversation.

Moderators: babynusprotion
Time to create page: 0.049 seconds

Cookies settings

×

Functional Cookies

Ce site utilise des cookies pour assurer son bon fonctionnement et ne peuvent pas être désactivés de nos systèmes. Nous ne les utilisons pas à des fins publicitaires. Si ces cookies sont bloqués, certaines parties du site ne pourront pas fonctionner.

Session

Please login to see yours activities!

Other cookies

Ce site web utilise un certain nombre de cookies pour gérer, par exemple, les sessions utilisateurs.